Tagasi

Uppercase vahendid

Uppercase vahendid on tarkvaraarenduse tööriistad, mida kasutatakse arenduse varastes etappides:


Mida need teevad?

upperCASE vahendid aitavad:


Millised upperCASE vahendid olen kasutanud?


upperCASE'i näidet

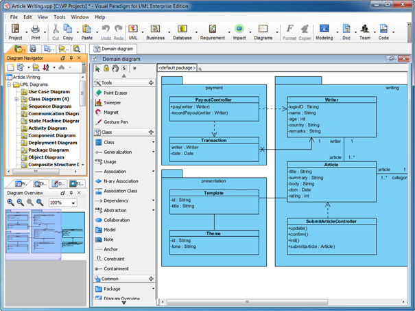
1. Visual paradigm

Visual Paradigm on Upper-CASE vahend, mida kasutatakse tarkvaraarenduse analüüsi ja disaini faasis:

Mida saab Visual Paradigmiga teha?



2. Lucidchart

Lucidchart on veebipõhine UpperCASE vahend, mida kasutatakse diagrammide ja süsteemimudelite loomiseks.

Mida saab Lucidchartiga teha?

Lucidchart logo:

Lucidchart logo

Lucidchart programmi aken:

Lucidchart aken